Flow Internal Block Diagram (IBD)

FlowInternalBlock.png


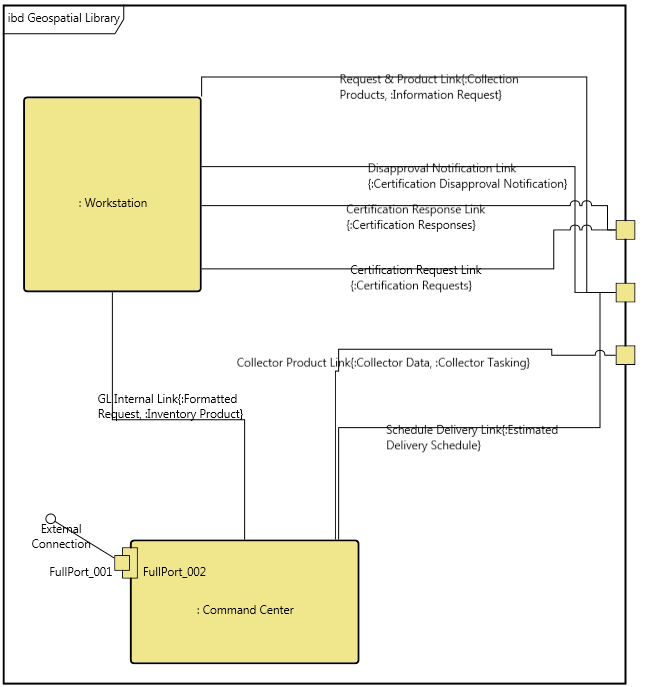
The flow internal block diagram  (IBD) is a SysML block-and-line diagram representing the physical links that connect components (and optionally the items that they carry) within a system or system segment. Part of the physical architecture representation set, the flow internal block diagram is the most detailed view of the architecture composition.


The flow internal block diagram is available for entities in the Component class (as well as any other subclasses of ImplementationUnit).


FlowInternalBlockDiagram.png


In this variant of a component wiring diagram, the children of the component are shown as nodes on the diagram. Lines connecting to a node reflect the links (the physical connections) connected to the node. If the link does not connect to another component in the system model, the connection is drawn as an unterminated line (an obvious diagnostic for resolution). If the link connects to two components within the decomposition, both ends of the line are connected to classic nodes. If one end of the link exists outside the composition of this component (if the link is an external connection), the connection is drawn to the boundary of the diagram.


NOTE:

GENESYS implements a second variant of the IBD - a standard IBD - to focus on the logical interfaces between components as opposed to the physical connections. The standard IBD is classically developed before the flow IBD since the logical connection between two components is known before the physical implementation of the connection is developed.


The content and underlying model mappings for the standard IBD are equivalent to the level 0 physical block diagram. The differences in moving between the SysML diagram and its traditional counterpart are:

  • The individual nodes – the parts – are prefixed by the part role, if defined (the part role is specified as an attribute on the built from relationship).

  • External nodes are not represented on the IBD. If a part is connected to an external node, a connection is drawn to the boundary of the diagram.

  • Connections are labeled with the name of the link. Optionally, item flows can be displayed as well. GENESYS determines this by querying the transfers relationship of the link to obtain the collection of items. These are shown in curly brackets after the link name.

  • Ports can optionally be displayed. If displayed, a square is drawn at the intersection of the connection and the node. The port displays the directionality of the connection – in, out, or inout – as specified on the connected to relationship. If a port name has been specified (as an attribute on the connected to relationship), the port name is displayed adjacent to the port.


The flow IBD is a free-form diagram. GENESYS begins with a simple diagonal layout for the nodes, but you can customize node positions as desired. Individual lines can be repositioned as well. Drag the handle at the connection point with the node to control where the line connects to the node. Drag a handle at a bend in the line to move that line segment.


   NOTE:

A good reference for further information on IBDs is chapter 7 of A Practical Guide to SysML: The Systems Modeling Language by Sanford Friedenthal, Alan Moore, and Rick Steiner (2012).

Toolbox Properties

In addition to the classic diagram options, the IBD settings include:

  • Use Orthogonal Lines - controls whether orthogonal lines or direct lines are used to connect nodes on the diagram.

  • Show Ports - controls whether the ports at which the connections connect to the component are shown. If enabled, an open square is drawn at the intersection of the connection and the node. If a port name has been specified (as an attribute on the connecting relationship), the port name is displayed adjacent to the port. In addition, in the case of the flow IBD, the port shows the directionality that has been specified (as an attribute on the connecting relationship).

  • Hide Port Keywords - controls whether the port key words, <<full>> or <<proxy>>, are displayed.

  • Show Item Flow - controls whether the items transferred by connecting links are shown on flow IBDs. If enabled, item names are shown in braces as part of the connection label.

Toolbox Insert

The Constructs, Utilities, and Key Entities tabs allow you to quickly develop your flow IBD, while the all entities tab enables you to relate your components and links to the remainder of your system definition.


Constructs

  • New Child - drop onto the diagram background to create a new block (component) as part of the node composition (built from)

  • Children - drop onto the diagram background to add an existing block (component) as part of the node composition (built from)

  • New Connection - drop onto any diagram node to create a new connection (link) that connects to the node

  • Connections - drop onto any diagram node to relate an existing connection (link) using the connects to relation

  • New Full Port - drop onto any diagram node to create a new full port

  • Full Port - drop onto any diagram node to relate an existing full port

Utilities

  • Image - drop onto the diagram to insert a new picture

    • Note - drop onto the diagram to insert a new note (descriptive text in a note icon)

    • Shapes - drag one of the shapes from the toolbox and drop onto the diagram to insert a new shape

Key Entities

  • Component - drop an existing component onto a node to establish any valid relationship. Most often, this will be composition (built from)

  • FullPort - drop an existing full port onto a node to establish any valid relationship

  • Item - drop an existing item onto a link to relate it to the entity using the transferred by relation

  • Link - drop onto any diagram node to relate an existing connection (link) using the connects to relation

  • PortDefinition - drop an existing PortDefinition onto a node to establish any valid relationship

  • ProxyPort - drop an existing proxy port onto a node to establish any valid relationship

All Entities - all classes and entities in the system model, allowing you to drag any entity on top of a diagram node to establish relationships with the balance of your system model

Context Menu Commands


Tips and Tricks

  • In general, it is better to move nodes first and then reposition lines and labels as desired. Otherwise, as you move nodes, the connecting lines will shift as well, potentially forcing you to then manually reposition the line or label.

  • Once you get the nodes in place use the Transform command Line Routing >> Route All Lines Orthogonally or select the lines that are not correct and use Line Routing >> Route Selected Lines Orthogonally.

  • Using a diagram shape on block diagrams is a good way to graphically indicate clusters.

  • The lines on a block diagram represent first class entities. You can drag-drop these entities onto nodes to connect them, or you can drag-drop nodes onto the line. Remember that just dragging an image moves it. To drag-drop, hold down the control key while dragging or right-click and drag.